ملخص
تعد أجهزة التشفير أجهزة مفيدة عند تكوين الكاميرات التناظرية القديمة وكاميرات الشبكة معًا.
تعد أجهزة فك التشفير مفيدة خاصة عندما تريد بث الفيديو المباشر إلى الشاشات بدون جهاز كمبيوتر أو مسجل فيديو رقمي (NVR).
يصف هذا المستند القيود وطرق التجنب عند تكوين SPE-410 ووحدة فك التشفير وWAVE VMS في نظام واحد.
وصف المشكلة
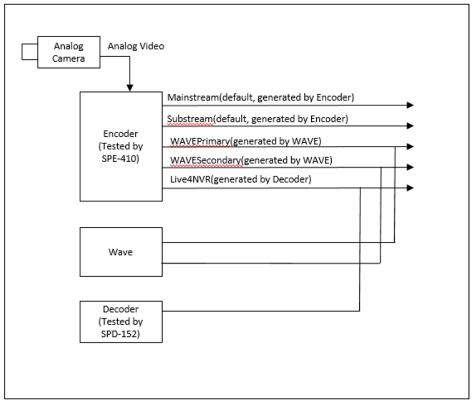
يحتوي برنامج التشفير مثل SPE-410 على قيود على تدفق أكثر من ملفي فيديو H.264 وH.265 متزامنين. كما أنه لا يمكنه إعادة تسمية الملفين الشخصيين الأول والثاني وهما "Mainstream" و"Substream" على التوالي.
في المثال أعلاه، عند محاولة تسجيل SPE-410 في WAVE تلقائيًا، يقوم WAVE تلقائيًا بإنشاء ملفين إضافيين (WAVEPrimary وWAVESecondary) إلى SPE-410.
وأيضًا، عند تسجيل SPE-410 في وحدة فك ترميز مثل SPD-152، سيتم إنشاء ملف تعريف يسمى "Live4NVR" للمراقبة متعددة القنوات.
نظرًا لقيود SPE-410، إذا تم استخدام جميع الملفات الشخصية الخمسة في نفس الوقت، فقد يتم قطع اتصال بعض مقاطع الفيديو.
الحل البديل
لكي يتمكن كل من WAVE ووحدة فك التشفير من سحب مقاطع الفيديو في جميع الأوقات، يمكن اقتراح طريقة الحل البديل أدناه.
توجد طريقة لتقليل ملفات التعريف النشطة واستخدام ملفي التعريف فقط اللذين سيتم استخدامهما بواسطة WAVE ووحدة فك التشفير كما هو موضح أدناه. (التيار وLive4NVR)
دليل خطوة بخطوة
1. انتقل إلى عارض الويب الخاص بـ Encoder (الإعدادات > الأساسي > ملف تعريف الفيديو)، وقم بإزالة (حذف) جميع ملفات التعريف التي تم إنشاؤها تلقائيًا بواسطة WAVE ووحدة فك التشفير باستثناء ملفات التعريف الثلاثة الافتراضية على النحو التالي (MJPEG، Mainstream، Substream)
2. أضف برنامج التشفير إلى جهاز فك التشفير وسيتم إنشاء ملف تعريف "Live4NVR" على النحو التالي.
3. في WAVE، بدلاً من تسجيل برنامج التشفير تلقائيًا، قم بإضافة برنامج التشفير يدويًا.
- إضافة جهاز > العنوان المعروف
- أدخل أمر SUNAPI "rtsp" في قسم "العنوان".
(يرجى الرجوع إلى "SUNAPI_video_audio_2.6.1.pdf" للحصول على معلومات مفصلة عن SUNAPI)
[التنسيق] rtsp://<IP of Encoder>/(Encoder CH No-1>/<اسم الملف الشخصي/media.smp
مثال: آر تي إس بي://192.168.1.249/0/Mainstream/media.smp
- أدخل أيضًا رقم الهوية وPW كما هو موضح أدناه
- ومن ثم اضغط على "بحث"
4. انقر فوق منطقة "خانة الاختيار" الموجودة على الجانب الأيمن وانقر فوق "إضافة كافة الأجهزة" على النحو التالي
5. إنشاء تيار الثانوي في الموجة
انتقل إلى إعدادات الكاميرا > عام > تحرير البث
6. أدخل ملف التعريف "Live4NVR" الذي تم إنشاؤه بالفعل بواسطة وحدة فك التشفير
مثال: آر تي إس بي://192.168.1.249/0/Live4NVR/media.smp
7. بعد الانتهاء من الإعداد، يمكنك التحقق من حالة استخدام ملف تعريف SPE-410 باستخدام Live Viewer الخاص بإدارة الأجهزة على النحو التالي.
- يتم استخدام ملفات التعريف "Mainstream" و"Live4NVR" فقط.
- ثلاثة اتصالات "رئيسية": SPE-410 Webviewer، WAVE (أساسي) ومدير الأجهزة
- وصلتان "Live4NVR": SPD-150 وWave (ثانوي)
* حذر:
في هذه الحالة، عند استخدام المراقبة المباشرة لـ SPE-410 Webviewer، إذا تم تحديد "الوضع الرباعي (QUAD)"، فلن يتمكن SPE-410 من بث "البث الفرعي" ولا يمكن مشاهدة الفيديو.
※ تمت كتابة هذا المحتوى باستخدام مترجم Google وقد يحتوي على بعض الأخطاء.
تعليقات
لا توجد تعليقات
الرجاء تسجيل الدخول لترك تعليق.