Summary
Encoders are useful devices when configuring legacy analog cameras and Network cameras together.
Decoders are useful especially when you want to stream live video to monitors without a PC or an NVR.
This document describes limitations and avoidance methods when configuring SPE-410, decoder, and WAVE VMS in one system.
Problem description
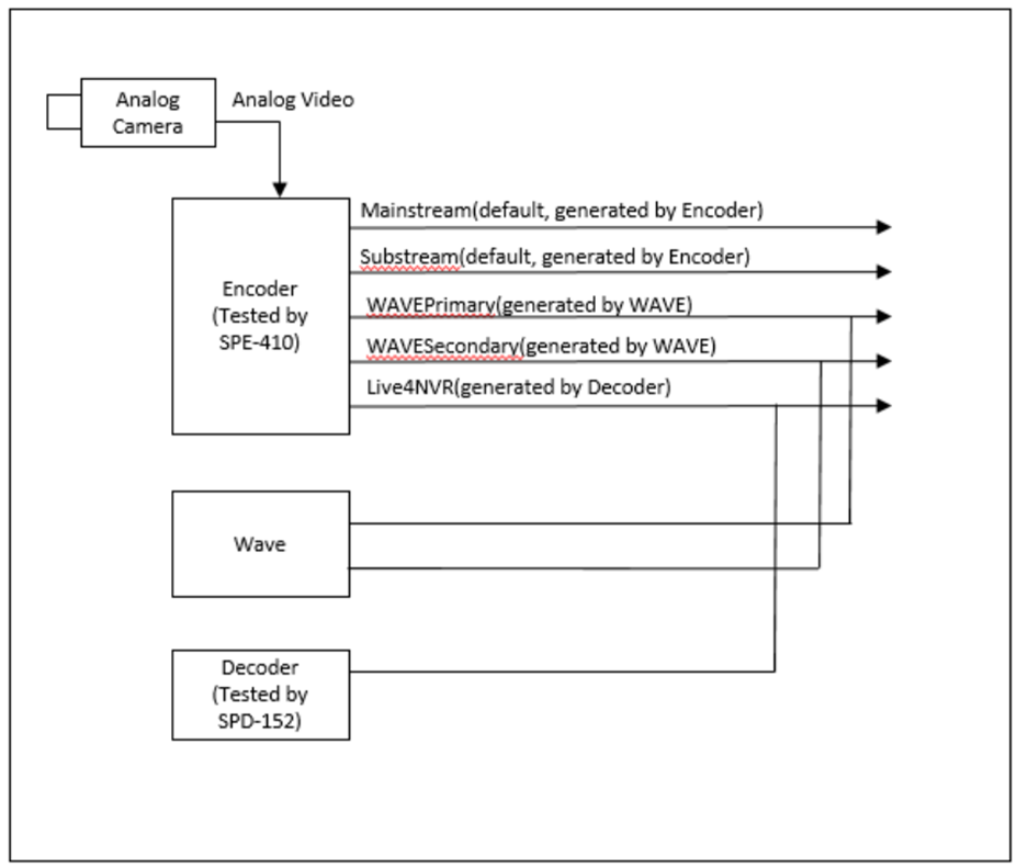
An encoder such as SPE-410 has a limitation of streaming more than two concurrent H.264 & H.265 Video Profiles. Also, it cannot rename the first and the second profiles which are “Mainstream” and “Substream” respectively.
In the above example, when automatically trying to register SPE-410 to WAVE, WAVE automatically creates two additional profiles(WAVEPrimary and WAVESecondary) to SPE-410.
Also, when you register SPE-410 to a decoder such as SPD-152, a profile called “Live4NVR” for Multi-channel monitoring will be created.
Due to the limitation of SPE-410, if all five profiles are used at the same time, some videos may be disconnected.
Workaround
In order for both WAVE and the decoder to pull videos at all times, below workaround method can be suggested.
There is a way to reduce the active profiles and utilize only the two profiles to be used by the WAVE and decoder as shown below. (Mainstream and Live4NVR)
Step-by-Step Guide
1. Go to Encoder’s Webviewer(Setting > Basic > Video Profile), remove(delete) all profiles automatically created by WAVE and decoder except the default three profiles as below(MJPEG, Mainstream, Substream)
2. Add the encoder to the decoder and the “Live4NVR” profile will be created as below.
3. In WAVE, instead of automatically registering the encoder, add the encoder manually.
- Add Device > Known Address
- Enter “rtsp” SUNAPI command in the “Address” section
(Please refer to “SUNAPI_video_audio_2.6.1.pdf” for detailed SUNAPI information)
[Format] rtsp://<IP of Encoder>/(Encoder CH No-1>/<profile name/media.smp
Example: rtsp://192.168.1.249/0/Mainstream/media.smp
- Also, enter ID and PW as shown below
- And then, click “Search”
4. Click the right side “check box” area and click “Add all Devices” as below
5. Creating the Secondary Stream in Wave
Go to Camera Setting > General > Edit Stream
6. Enter “Live4NVR” profile already created by the decoder
Example: rtsp://192.168.1.249/0/Live4NVR/media.smp
7. After finishing the setting, you can verify the SPE-410 profile usage status by using Device Manager’s Live Viewer as below.
- Only “Mainstream” and “Live4NVR” profiles are being used.
- Three “Mainstream” connections: SPE-410 Webviewer, WAVE(Primary) and Device Manager
- Two “Live4NVR” connections: SPD-150 and Wave(Secondary)
* Caution:
In this case, when using the SPE-410 Webviewer Live Monitoring, if “Quad mode (QUAD)” is selected, the SPE-410 cannot stream “Substream” and the video cannot be viewed.
Comments
0 comments
Please sign in to leave a comment.